О продукте Project Studio CS ОПС
Новые возможности Model Studio CS ОПС 3.0
- В новой версии Model Studio CS ОПС реализован функционал расчета емкости аккумуляторных батарей резервированного источника питания. Таблица с расчетом автоматически генерируется для каждого РИП в формате dwg.
- Откорректирован механизм подключения к узлу в окне Менеджера подключений. Теперь при подключении устройств через пункты меню Подключить/Подключить по шлейфуу подключаемого объекта показываются только узлы, совпадающие по типу подключения с узлом, к которому выполняется подключение.
- Доработан функционал построения трасс с помощью прототипов. Добавлена возможность указания угла расположения прототипа при смене отрисовки с вертикального участка на горизонтальный и при построении первого горизонтального участка.
- Добавлена возможность включения/отключения автонумерации объектов после сохранения изменений в окне Менеджера подключений.
- Доработан алгоритм подключения оборудования по шлейфу из чертежа. Порядок следования объектов в шлейфе соответствует последовательности выбора оборудования на чертеже.
- Разработан функционал создания трассы по сечению. Пользователю доступны создание и редактирование сечений в специализированном окне, построение трасс по выбранному сечению, корректировка отдельных участков трасс в соответствии с выбранным сечением.
- Реализован функционал по проверке соблюдения минимальных расстояний между кабелями разных групп по вертикали.
- Доработан функционал Менеджера подключений по переносу кабелей из одного узла в другой. При переносе кабеля/шлейфа из одного узла в другой его параметры (кабельная группа, номер шлейфа) сохраняются.
- Добавлена возможность делить лоток/короб, отрисованный по технологии миникаталогов, на секции определенной длины.
- Настроена палитра нового окна базы данных.
Область применения
Специализированное программное обеспечение Project StudioCS ОПС – инструмент для проектировщиков «слаботочки», который разработан с учетом основных стандартов СП 484.1311500.2020, СП 3.13130.2009, РД 25.953-90, РД 78.36.002-2010, Р 071-2017, ГОСТ Р 21.101-2020.
Будучи приложением к AutoCAD, Project StudioCS ОПС позволяет загружать архитектурную подоснову любого формата, поддерживаемого этой системой (*.dwg -файлы, растровые изображения, OLE-объекты и т.д.), а при использовании Autodesk Architectural Desktop или AutoCAD Architecture – работать с *.dwg -файлами, созданными в этих программах.
Project StudioCS ОПС позволяет осуществлять комплексное проектирование систем:
- пожарной сигнализации;
- оповещения;
- охранной сигнализации;
- видеонаблюдения;
- контроля и управления доступом;
- кабеленесущих систем.
Организация работы
Одним из факторов успешного выполнения проекта является доступ к информации по проекту. Работа в Project StudioCS ОПС построена вокруг инструмента Менеджер проекта – фактически центральной базы данных, которая содержит чертежи, автоматически формируемые отчеты и результаты расчетов, а также позволяет собрать все необходимые документы для выполнения проекта (техническое задание, пояснительные записки и т.п.). Также Менеджер проекта позволяет использовать привязанные к производителям базы оборудования и управлять доступом к ним, обеспечивает назначение и перенастройку под проект параметров оборудования, максимально детализируя проект и организуя коллективную работу отдела (группы) проектирования с едиными согласованными данными.

Project StudioCS ОПС позволяет загружать векторную архитектурно-строительную подоснову плана сооружения. Поддерживаются файлы *.dwg, созданные как в AutoCAD или в любых приложениях к нему, так и в других программах, поддерживающих этот формат.
К программе Project StudioCS ОПС прилагаются более 30 баз данных производителей охранно-пожарных систем, извещателей, систем оповещения и кабеленесущих систем. Прозрачный импорт оборудования из баз производителей позволяет иметь под рукой любое представленное в базах оборудование для более быстрого и успешного выполнения проекта. Все базы данных открыты для редактирования. Кроме того, у пользователя всегда есть возможность создавать любые другие базы производителей оборудования.

Также реализована возможность организовать для группы пользователей общую сетевую библиотеку баз данных оборудования, которую можно разместить на сервере и указать к ней путь. При запуске программы в фоновом режиме происходит синхронизация локально расположенных баз данных пользователя с сетевой. Это позволяет группе пользователей применять общие базы данных производителей с возможностью полноценной работы при отсутствии подключения к сетевой библиотеке.

Моделирование
Project StudioCS ОПС – это переход от работы с отдельными чертежами к моделированию проектируемой системы без принципиального изменения приемов и методов проектирования. Информационная модель системы позволяет спроектировать систему именно так, как она будет смонтирована в действительности, а рабочую документацию получить в максимально автоматизированном режиме. Кроме того, единая модель системы обеспечивает возможность оперативно вносить изменения – любые изменения влияют на связанную между собой информацию, что сокращает число ошибок и несогласований. Фактически Project StudioCS ОПС позволяет уйти от черчения и сконцентрироваться на проектной деятельности, намного детальнее и точнее прорабатывая проектное решение.
В целом построение информационной модели в процессе проектирования позволяет:
- использовать оценочные методы расчета оборудования на предпроектном этапе;
- максимально приблизить проект к условиям монтажа и эксплуатации системы;
- автоматически расставлять пожарные извещатели различных типов в соответствии с требованиями СП 484.1311500.2020;
- производить расчеты с учетом технических характеристик используемого в проекте оборудования;
- иметь всегда актуальную и согласованную информацию по проекту;
- моментально вносить графические и технические изменения.
Расстановка оборудования ОПС и СКУД
В рамках информационной модели Project StudioCS ОПС позволяет автоматически расставлять пожарные извещатели по помещениям с учетом различных условий их установки и параметров помещений.
Некоторые способы автоматической установки пожарных извещателей:
- расстановка точечных пожарных извещателей согласно требованиям пп. 6.6.15 и 6.6.16 СП 484.1311500.2020;
- расстановка линейных дымовых пожарных извещателей согласно требованиям п. 6.6.18 СП 484.1311500.2020;
- расстановка точечных пожарных извещателей в пространствах фальшпола и подвесного потолка.
Project StudioCS ОПС позволяет расставлять в автоматизированном режиме оборудование СКУД, определяя его состав и высоты установки для всего проекта. В ходе выполнения проекта эти условия могут быть изменены.
Кроме того, Project StudioCS ОПС обеспечивает возможность расставлять охранные извещатели и видеокамеры с заданием угла установки оборудования непосредственно при установке на план этажа здания.
Все контроллеры и ППК можно устанавливать не только на чертеж, но и в специальные монтажные шкафы, что позволяет создавать чертежи проекта, максимально соответствующие реально смонтированной системе.


Расчет токовой нагрузки
Важнейшим этапом проектирования охранно-пожарных систем является проведение расчетов. В рамках информационной модели системы проводятся следующие автоматические расчеты с учетом технических характеристик используемого в проекте оборудования:
- расчет токовой нагрузки на шлейфах;
- расчет токовой нагрузки на РИП и емкости аккумуляторных батарей;
- расчет падения напряжения в линии.

Расчет токовой нагрузки на РИП и емкости аккумуляторных батарей ведется от АКБ, добавленных к РИП. К тому же, если РИП поддерживает установку двух АКБ, то программа добавит обе батареи и автоматически пересчитает параметры РИП по емкости. Кроме того, предусмотрена функция выбора типа подключения АКБ (параллельно или последовательно) для установки правильных значений емкости и напряжения РИП. Емкость РИП можно увеличить путем добавления на чертеж боксов для АКБ и подключения их к РИП.
Расчеты токовой нагрузки на шлейф производятся как в дежурном режиме функционирования системы, так и в режиме «Пожар».
Расчеты токопотребления приборов и устройств могут быть проведены и по максимальной, и по минимальной нагрузке.
Расчеты емкости аккумуляторных батарей РИП производятся как в дежурном режиме функционирования системы, так и в режиме «Пожар», а также с учетом коэффициента использования АКБ.
Расчет уровня звука оповещателей
В Project StudioCS ОПС реализован расчет уровня звука речевых и звуковых оповещателей. В зависимости от исполнения оповещателей (настенные или потолочные) программа автоматически рассчитывает расстояние (L-проекцию) от точки установки оповещателей до точки проведения измерений уровня звука на расстоянии 1,5 м от пола по СП 3.13130.2009 п. 4.2 в зависимости от угла направленности оповещателя.
Расчет уровня звука осуществляется по формуле:
SPL(L) = SPL(max) – 20 log10 (L),
где
- SPL(max) – расчетный параметр, зависящий от мощности оповещателя;
- L – расстояние от точки установки оповещателя до точки измерения уровня звука, L-проекция.

После проведения расчета уровня звука оповещателей программа сравнивает полученные значения со значением требуемого уровня звука в помещении с учетом уровня постоянного шума. Если уровень звука оповещателей окажется ниже требуемого уровня в помещении, будет выдано сообщение об ошибке как в электротехнической модели, так и в диалоге Проверки. Кроме того, программа контролирует такие параметры, как уровень звука на расстоянии 3 м (не менее 75 дБА по СП 3.13130.2009 п. 4.1) и уровень звука в любой точке защищаемого помещения (не более 120 дБА по СП 3.13130.2009 п. 4.1).
По результатам расчета программа автоматически формирует отчетный документ «Расчет акустики».
Расчет углов и зон обзора камер системы видеонаблюдения
Программный комплекс Project StudioCS ОПС позволяет производить расчет углов и зон обзора для камер системы видеонаблюдения. Расчет ведется с учетом высоты установки видеокамеры, угла наклона видеокамеры по вертикали и технических характеристик видеокамеры и объектива. В итоге на чертеже формируется отображение углов и зоны обзора с учетом геометрии помещения. Результаты расчета сводятся в отчетную таблицу, в которой будут отображены не только параметры установленных камер, но и дистанции обнаружения, распознавания и идентификации.
Для видеокамер реализовано диалоговое окно быстрого доступа к свойствам устройств по всему проекту, которое имеет немодальные характеристики, позволяющие перемещаться по чертежу и панорамировать его при открытом окне. Это окно вызывается посредством контекстного меню на видеокамере или оповещателе в группе команд Сервис.

В левой части диалогового окна будет отображаться список устройств по всему проекту, в правой – основные свойства выбранного устройства. При двойном щелчке левой кнопкой мыши на выбранном устройстве произойдет фокусировка на устройство на чертеже. Если чертеж не открыт, то программный комплекс Project StudioCS ОПС откроет его.
При изменении свойств в правой части диалогового окна изменения углов и зоны обзора камер будут сразу же отображены на чертеже.
Оценочный расчет кабеля
Project StudioCS ОПС позволяет производить оценочный расчет кабеля для шлейфов сигнализации. Для этого достаточно расставить оборудование и включить его в шлейфы. Затем программа самостоятельно посчитает длину кабеля с учетом координат установки оборудования, а также высот установки соединяемого оборудования.
Если необходимо произвести оценочный расчет кабеля для многоэтажного здания, достаточно установить УГО межэтажных переходов и объединить их в единый стояк. В этом случае программа будет рассчитывать кабель с учетом перехода с этажа на этаж в заданной отметке поэтажного плана.
После проведения оценочного расчета будет доступна и выгрузка отчетных документов (структурная схема, кабельные журналы с результатами расчета, табличные документы).
Создание шлейфов и трассировка кабеля
Одной из особенностей Project StudioCS ОПС является возможность работы со шлейфами сигнализации, которые делятся на три типа: традиционный (неадресный), адресный, информационная линия. Каждый шлейф имеет свои индивидуальные настройки, позволяя максимально приблизить проектируемый объект к условиям его эксплуатации.
В неадресный шлейф будут подключены только неадресные извещатели.
В адресный шлейф будут подключены только адресные извещатели.
В информационную линию будут подключены адресные и адресно-аналоговые извещатели, а также другие адресные устройства. Для информационной линии можно устанавливать различные диапазоны адресов для извещателей и адресных устройств.

Программа Project StudioCS ОПС позволяет автоматически трассировать кабель по шлейфам сигнализации. Трассировка осуществляется по кабельным каналам с учетом последовательности включения извещателей в шлейф. Распределительные коробки в шлейфе сигнализации позволяют использовать кабели различных типов.
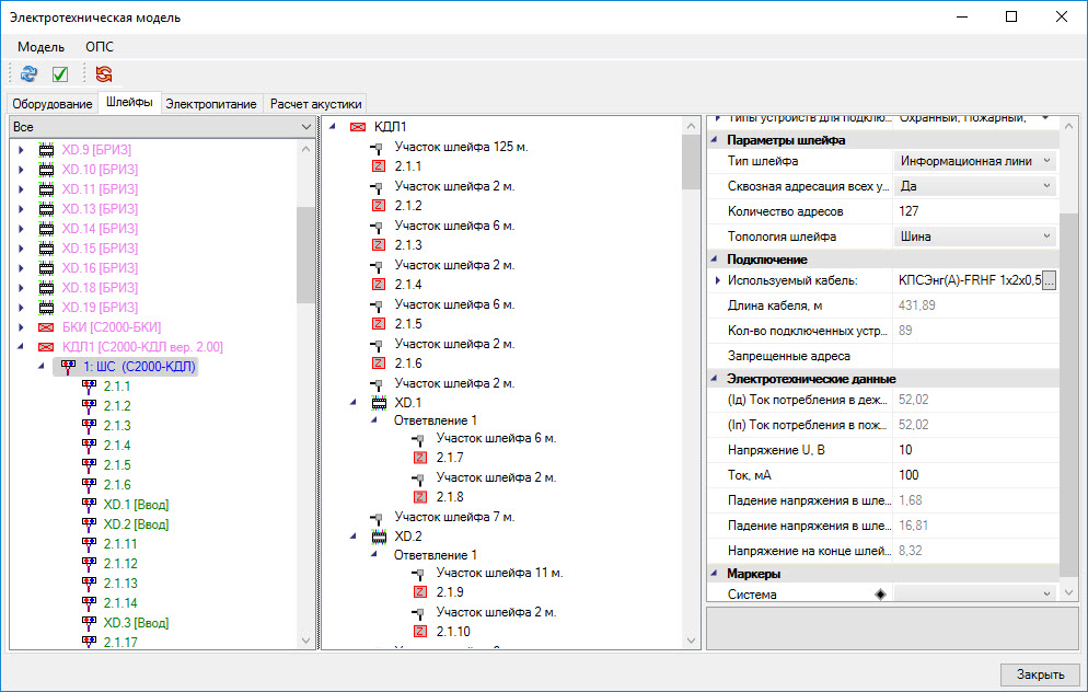
Работа с электротехнической моделью
Все соединения в проекте осуществляются с помощью единой электротехнической модели, которая позволяет быстро и безошибочно создавать соединения как шлейфов сигнализации, так и интерфейсных шлейфов.

В электротехнической модели доступны для просмотра и редактирования все свойства объектов, задействованных в соединениях. Общая электротехническая модель кабельной системы формируется:
- при выполнении автоматической трассировки кабеля по кабельным каналам – как по горизонтальным, так и по вертикальным участкам;
- маркировкой оборудования, участвующего в соединениях кабельной системы. При внесении изменений в проект значения маркировки автоматически обновляются.
При анализе электротехнической модели программа выдает сведения об объектах или соединениях, не прошедших проверку, и специально отображает их.
3D-модель проектируемой системы
3D-модель создается на основе расставленного оборудования и проложенных кабельных каналов, а также параметра высоты, установленного в каждом объекте на плане этажа.
Формирование 3D-модели происходит непосредственно на чертеже плана этажа, что обеспечивает доступ к объектам, позволяя изменять их характеристики.
При создании 3D-модели каждый элемент размещается в собственный слой, что позволяет регулировать видимость объектов на файлах *.dwg.

Созданные 3D-модели можно использовать как средство дополнительного контроля корректности установки оборудования на плане этажа.
Благодаря возможности добавлять оборудованию реалистичное 3D-представление можно создавать реалистичные виды его установки на проектируемом объекте.

Выгрузка в IFC
Project StudioCS ОПС позволяет выгружать информационную модель проектируемой системы в формат IFC (Industry Foundation Classes), предназначенный для обмена информацией в строительстве. Благодаря этому информационные модели систем безопасности, выполненные в Project StudioCS ОПС, без каких-либо затруднений вливаются в общую информационную модель проектируемого объекта, реализуемую на любой BIM-платформе, будь то Archicad, Revit, Allplan или какая-либо другая. Таким образом, Project StudioCS ОПС полностью соответствует основным принципам OpenBIM-проектирования.

Структурная схема проекта
Project StudioCS ОПС позволяет автоматически формировать структурную схему проекта в целом с возможностью его разбиения по системам.

С помощью конфигураций структурную схему можно настраивать под различные условия выполнения проекта. Настраиваемые параметры структурной схемы:
- типы подключаемых устройств в структурной схеме для создания структурной схемы различных систем;
- размеры для расстановки устройств на структурной схеме;
- выгрузка структурной схемы в полном или сокращенном варианте. Полный вариант описывает связи между всеми устройствами, участвующими в проекте. Сокращенный вариант подразумевает сокращение количества однотипных устройств;
- выгрузка структурной схемы в различных форматах.
Документирование проекта
Project StudioCS ОПС позволяет не только минимизировать ошибки при проектировании, но и получить в автоматизированном режиме сформированные отчетные документы в соответствии с отечественными стандартами и выгрузить их либо на поле чертежа, либо во внешние системы Microsoft Office, OpenOffice.org. В частности, пользователь в любой момент может получить следующие согласованные документы:
- рабочие чертежи поэтажных планов, оформленные в соответствии с отечественными стандартами, с автоматически промаркированным оборудованием и расставленными выносками, а также с возможностью добавления рамки по ГОСТ Р 21.101-2020;
- спецификация оборудования по ГОСТ 21.110-2013;
- структурная схема проекта с возможностью отображения по системам;
- различные отчетные таблицы: таблица адресов, таблица шлейфов, таблица подключения распределительных коробок, таблица прокладки кабелей, таблица используемых УГО;
- отчеты по расчету уровня звука оповещателей, углов и зоны обзора видеокамер и емкости батарей РИП;
- кабельные журналы: шлейфов сигнализации, линий электропитания, интерфейсных шлейфов;
- экспликация помещений по ГОСТ 21.501-2018;
- таблица используемых УГО с возможностью ее создания как для всего проекта, так и для каждого плана этажа.
Выгрузка табличных отчетов и спецификаций осуществляется в AutoCAD, а также в MS Office (Word и Excel) или OpenOffice.org (Writer и Calc).
Уникальные свойства каждого проекта позволяют выгружать отчетные документы и структурную схему с заполненной основной надписью.
Подготовка чертежей к печати производится в Мастере печати AutoCAD. Подготовку к печати входящих в проект документов MS Excel и MS Word осуществляют, соответственно, Диспетчеры печати MS Excel и MS Word.

Характеристики/требования:
Операционная система
- Microsoft® Windows® 10 (32- или 64-бит), в том числе Home, Pro и Enterprise.
- Microsoft Windows 8 (32- или 64-бит).
- Microsoft Windows 7 (32- или 64-бит), в том числе Enterprise, Ultimate, Professional и Home Premium.
Для инсталляции программы требуется статус Администратора.
Для 32-битных версий операционной системы рекомендуется включать расширение доступной памяти на процесс в операционной системе до 3 Гб.
Графическая система
- Autodesk AutoCAD 2015/2016/2017/2018/2019/2020/2021/2022 (32- и 64-разрядные версии)
Минимальные системные требования
- Процессор с тактовой частотой 1 ГГц.
- Оперативная память – 2 Гб.
- Свободное дисковое пространство – 10 Гб.
- Разрешение экрана – 1280х1024.
- Видеоадаптер с объемом видеопамяти 1 Гб и с OpenGL/DirectX-совместимой аппаратной 3D-акселерацией.
- CD-ROM для установки программы.
- Мышь или другие устройства указания.
- На сервере лицензий и всех рабочих станциях, где будут работать приложения, использующие сетевое лицензирование, должен быть запущен протокол TCP/IP.
Рекомендуемые системные требования
- 64-битный процессор с тактовой частотой 3 ГГц и выше.
- Оперативная память – 8 Гб и более.
- Свободное дисковое пространство – 150 Гб и более.
- Разрешение экрана – 1920х1080.
- Дискретная видеокарта с объемом видеопамяти 2 Гб и с поддержкой OpenGL/DirectX-совместимой аппаратной 3D-акселерацией.
- CD-ROM для установки программы.
- Мышь или другие устройства указания.
- На сервере лицензий и всех рабочих станциях, где будут работать приложения, использующие сетевое лицензирование, должен быть запущен протокол TCP/IP.
Дополнительное программное обеспечение
- Microsoft Office 2003, 2007, 2010, 2013, 2016, 2019.
- OpenOffice.org 4.x.
Изменения в Project StudioCS ОПС 2022 (в сравнении с версией 2019)
- Внимание! В связи с реализацией требований СП 484.1311500.2020 и использованием уникальных параметров в базе данных для приборов и устройств, а также свойств объектов на чертежах, алгоритмов установки и алгоритмов проверок, в новых проектах настоятельно рекомендуется использовать ProjectStudioCS ОПС версии 2022. Если необходимо доработать текущие проекты, созданные в Project StudioCS ОПС версии 2019, настоятельно рекомендуется сделать копии текущих проектов.
- В ProjectStudioCS ОПС версии 2022 включена поддержка графической платформы AutoCAD Текущая версия поддерживает версии AutoCAD 2015/2016/2017/2018/2019/2020/2021/2022 32- и 64-битной конфигурации.
- Основное внимание при разработке ProjectStudioCS ОПС версии 2022 было сосредоточено на реализации требований нового свода правил по системам противопожарной защиты СП 484.1311500.2020.
- Зоны контроля извещателей пожарных точечных.
В Project StudioCS ОПС 2022 зона контроля извещателей представляет собой круг радиусом согласно Таблице 1 для тепловых извещателей (п. 6.6.15) и Таблице 2 для дымовых извещателей (п. 6.6.16).
- Зоны контроля пожарной сигнализации (ЗКПС).
При создании или импорте помещений в свойствах помещений на чертеже появляется группа свойств «ЗКПС», в которой можно установить позиционное обозначение ЗКПС, алгоритм принятия решения о пожаре (по умолчанию алгоритм А). Также помещение можно разбить на отдельные ЗКПС для фальшпола и фальшпотолка или по площади с помощью прямоугольных областей. Добавлена возможность объединять несколько помещений в одну ЗКПС.
- Алгоритмы расстановки пожарных извещателей.
В Project StudioCS ОПС реализованы три алгоритма расстановки извещателей по ЗКПС, которые основаны на свойстве помещения «Алгоритм принятия решения о пожаре» и свойстве пожарных извещателей «Адресность». Сочетая свойства ЗКПС и свойства извещателей, можно добиться желаемого результата при автоматической расстановке.
- В свойствах БД для пожарных извещателей введено свойство «Наличие устройства защиты от КЗ». При установке этого свойства в значение «Да» будет возможен переход из одной ЗКПС в другую без использования отдельного устройства защиты от КЗ.
- Реализованы два варианта установки извещателей, когда каждая точка помещения должна контролироваться двумя извещателями. Первый вариант – «Со сдвигом»: извещатели устанавливаются на максимально возможном расстоянии друг от друга. Второй вариант – «В одной точке»: извещатели устанавливаются рядом друг с другом. Выбор варианта доступен в свойствах помещения в группе свойств «ЗКПС».
- Для визуального контроля расстановки извещателей реализовано отображение зон контроля извещателей. Отображение зон доступно по команде контекстного меню на помещении. Если в помещении определены ЗКПС самого помещения и ЗКПС фальшпотолка, то отображение зон будет доступно для каждой ЗКПС различными слоями. Настройка слоев зон производится инструментами графической платформы AutoCAD.
- Линейные дымовые пожарные извещатели устанавливаются, согласно п. 6.6.18, в один ярус с расстоянием между оптической осью и стеной в 4,5 м и расстоянием между оптическими осями в 9 м. Расстояние между перекрытием и оптической осью задается в настройках проекта и по умолчанию равно 600 мм.
- Разработан отчет «Таблица ЗКПС», в котором отображаются имя ЗКПС, номер/номера помещения, входящего в ЗКПС, алгоритм принятия решения о пожаре для ЗКПС, тип и маркировка извещателей, контролирующих ЗКПС. Сортировка таблицы настроена по зданиям и этажам. Отчет можно выгрузить в MS Word, MS Excel, а также разместить на плане этажа.
- Реализована выноска обозначения ЗКПС в помещениях. Если помещение разбито на несколько ЗКПС, то в выноске будут отображаться все обозначения ЗКПС.
- Основные алгоритмы контроля расстановки пожарных извещателей и линий связи.
Для контроля требований СП 484.1311500.2020 в программном комплексе Project StudioCS ОПС реализованы следующие алгоритмы контроля, доступные в Мастере проверок.
- Покрытие зон извещателями. Данная проверка контролирует правильность расстановки извещателей (как автоматической, так и ручной) согласно пп. 6.6.1 и 6.6.2.
- Подключение в неадресный радиальный шлейф. Данная проверка контролирует подключение неадресных извещателей, расположенных в разных ЗКПС, в один шлейф, подключение в шлейф с автоматическими пожарными извещателями ручных пожарных извещателей.
- Подключение в адресный шлейф (информационную линию). Данная проверка контролирует переходы из одной ЗКПС в другую шлейфов с автоматическими пожарными извещателями, подключение ручных пожарных извещателей и других устройств без встроенных устройств защиты от КЗ или разделение других устройств от ИП отдельными устройствами защиты от КЗ.
- Число извещателей в ЗКПС. Данная проверка контролирует выполнение п. 6.3.4, одна ЗКПС должна контролироваться не более чем 32 ИП.
- Площадь ЗКПС (меньше 2000 м²). Данная проверка контролирует выполнение п. 6.3.4, площадь одной ЗКПС не должна превышать 2000 м2.
- Площадь ЗКПС нескольких помещений (меньше 500 м²). Данная проверка контролирует выполнение п. 6.3.4, объединение нескольких помещений (не более пяти) в одну ЗКПС и общая площадь помещений в одной ЗКПС не более 500 м2.
- Для выполнения п. 5.3 СП 484.1311500.2020 в свойствах БД для типа подключения «Интерфейс» добавлено свойство «Топология» с возможностью задать кольцевую топологию интерфейсного соединения.
- Алгоритмы автоматической расстановки газовых пожарных извещателей аналогичны дымовым.
- Вводы и выводы для шлейфов. Для создания подключений от прибора СПС к другим системам для типа подключения «Шлейф» добавлено свойство «Назначение» со значениями «Ввод/Вывод». При установке свойства в значение «Вывод» шлейфы будут отображены на структурной схеме отдельным слоем, а подключения будут учитываться в кабельном журнале электропитания.
- Автономные извещатели. Для точечных автоматических пожарных извещателей в БД добавлено свойство «Автономный» со значениями «Да/Нет». Если свойство установлено в значение «Да», то при установке извещателя на чертеж не будет запрашиваться кабель. В Мастере проверок извещатель не будет проходить проверки на подключение, прокладку трасс и выбор кабеля.
- Радиоканальные подключения. Для типа подключений «Шлейф» добавлено свойство «Среда передачи данных» со значениями «Проводная/Радиоканальная». Для подключений по радиоканалу данный тип подключения должен быть добавлен как на ППК (сетевом устройстве, устройстве контроля и управления), так и на подключаемом приборе (извещателе, оповещателе и др.). При подключении по радиоканалу не будет запрашиваться кабель. В Мастере проверок подключенные приборы не будут проходить проверки на прокладку трасс и выбор кабеля.
- Радиоканальные подключения на структурной схеме. Радиоканальные подключения на структурной схеме отображаются отдельным слоем с возможностью его отключения или установки отличительного типа линий в диалоге «Слои» графической платформы AutoCAD.
- Аккумуляторные батареи для приборов и устройств. При использовании в проекте автономных пожарных извещателей или при проектировании радиоканальных линий связи в ProjectStudioCS ОПС добавлена возможность использовать для приборов и устройств встроенные элементы питания. В БД для приборов и устройств добавлено свойство «Питание от АКБ» со значениями «Да/Нет». При установке свойства в значение «Да» появляется дополнительное свойство для указания количества используемых АКБ. При установке оборудования на чертеж в свойствах оборудования на чертеже отобразится свойство для задания типа используемой АКБ. Выбор АКБ осуществляется из БД проекта (таблицы «Аккумуляторные батареи»).
- Реализована возможность задавать количество адресов для пожарных и охранных извещателей.
- В Мастере проверок реализована проверка «Наличие АКБ». Если для РИП или приборов с питанием от АКБ не будет задана используемая АКБ, появится сообщение об ошибке.
- Свойства приборов и устройств и отчет по расчету аккумуляторных батарей резервированных источников питания:
- в БД свойств приборов и устройств свойство «Ток потребления в тревожном режиме, мА»;
- в свойствах на чертеже для приборов и устройств свойство «Ток потребления в тревожном режиме, мА»;
- в отчете по расчету аккумуляторных батарей резервированных источников питания значения граф и строк «Ток потребления в тревожном режиме, мА».
- Для каждого элемента БД добавлено свойство «Код по классификатору», в значение которого можно вводить код любого классификатора – например КСИ.
- Реализована поддержка СУБД PostgreSQL при выгрузке моделей в CADLib Модель и Архив.
- Добавлена возможность указания абсолютных координат при выгрузке модели проекта в IFC, RBIM или в *.dwg.
- Исправлена ошибка, вследствие которой происходил сброс диапазона адресации устройств при установке прибора на чертеж.
- Исправлена ошибка дублирования оборудования при индивидуальной комплектации шкафа.
- Исправлены неточности, собранные online-системой регистрации ошибок, а также реализованы замечания и пожелания, присланные в письменном виде и как сообщения из официального форума.
Ранее введенные изменения
- Для резервированных источников питания добавлены свойства по токам потребления, что позволит учесть потребление источника питания в расчете емкости АКБ.
- Для устройств контроля и управления добавлены параметры расчета подключенной к ним нагрузки и ее учет в расчете емкости АКБ.
- Для устройств защиты от КЗ добавлена возможность занимать адрес в информационной линии.
- При формировании структурной схемы доступны два новых типа соединений: Электропитание и Порты.
- После формирования структурной схемы на чертеже теперь есть возможность установить на линиях соединений выноски типов кабелей в шлейфах.
- Добавлена возможность автоматического заполнения штампа согласования, с указанием должности и ФИО.
- Добавлена возможность выбирать формат значащих чисел для маркировки приборов и устройств в шлейфах.
- Появилась возможность задать объектам в качестве индивидуальной комплектации элемент из любой таблицы базы данных оборудования.
- Реализована возможность настройки профиля экспорта в IFC в соответствии с требованиями Московской государственной экспертизы.
- Реализована поддержка экспорта моделей систем безопасности в заданную структуру проекта CADLib Модель и Архив с учетом координатных сеток и проектируемых систем.
- В свойствах трассы появился параметр «Выводить в спецификацию». Теперь есть возможность исключить попадание элементов конструкции трассы в спецификацию оборудования, изделий и материалов.
- Появилась возможность задать объектам в качестве индивидуальной комплектации элемент из любой таблицы базы данных оборудования.